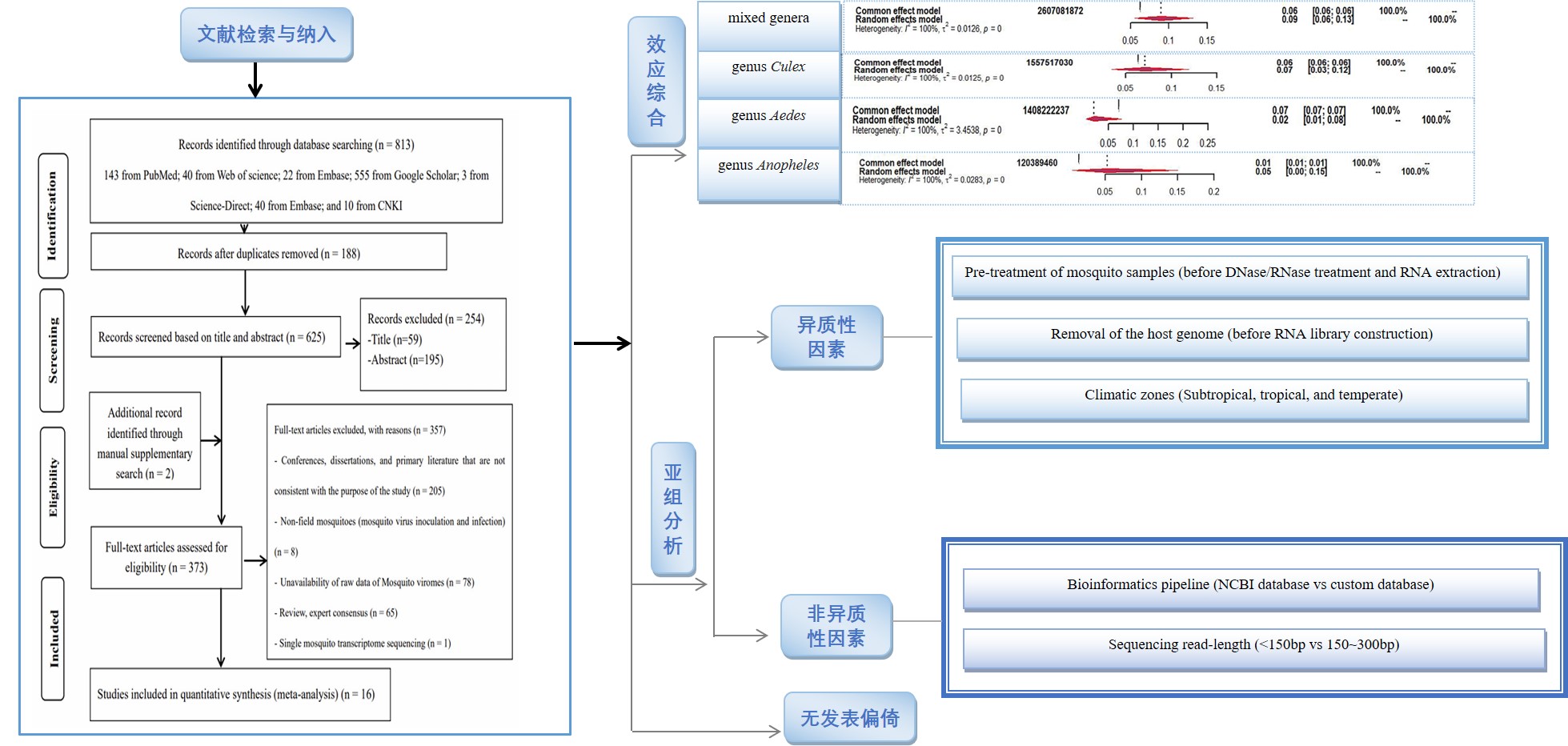
本研究旨运用meta分析的手段,系统分析蚊媒宏病毒组测序中病毒的覆盖率,揭示可能影响病毒覆盖率的潜在异质性因素。研究基于PubMed、Web of Science、Embase、Scopus Science- direct、谷歌学术和中国知网等数据库,使用随机效应模型估算蚊样本池的病毒覆盖率。进而通过属层面的比较,进一步揭示影响病毒覆盖率的潜在异质性因素。结果表明,在蚊媒3个常见的属中,库蚊属的总病毒覆盖率最高,为7.09% (95% CI: 3.44-11.91%),按蚊属次之,为5.28% (95% CI: 0.45-14.93%),伊蚊属为2.11% (95% CI: 0.58-7.66%)。且不同的样本前处理方法对蚊子病毒组的病毒覆盖率存在显著影响,尤其是在DNase/RNase处理前是否用生理盐水/细胞培养液(含抗生素)预处理蚊子样本,以及在RNA文库构建前是否去除宿主基因。综上,蚊媒宏病毒组的病毒覆盖率在不同的蚊属间存在差异,在DNase/RNase处理前,用生理盐水/细胞培养液(含抗生素)预处理蚊虫样本,在构建RNA文库之前去除宿主基因,能有效提高蚊媒宏病毒组中病毒的覆盖率,从而提高蚊传病毒的检出率。
本文taptap的下载官网taptap国际服怎么正常使用媒传热带病室博士研究生陈胜林和方圆副研究员为共同第一作者,李石柱研究员为通讯作者。该文发表在Microorganisms, 2024, 12: 1899。
	
	
	  附件:全文下载